"...สรุปว่าธนาคารชาติควรทำหน้าที่ของตัวเอง ทำแบบง่ายๆ มองออก ตรวจสอบง่าย และเป็นแบบที่ตัวเองถนัด ที่ผ่านมา ธนาคารชาติไม่ประสบความสำเร็จในการดูแลเรื่องการส่งต่อของนโยบายดอกเบี้ย จนกระทั่งตลาดตราสารหนี้บูมเกิน เพราะดอกเบี้ยนโยบายลดลงมากมายเพียงใด มีแต่ทำให้ดอกเบี้ยเงินฝากลดลง แต่ไม่กระเทือนไปถึงดอกเบี้ยเงินกู้ทั่วไป ดูได้จาก MLR ที่ยังสูง จึงเกิดช่องว่างระหว่างดอกเบี้ยเงินฝากที่ต่ำเตี้ย กับ MLR ที่สูงลิ่ว..."
ยังจำได้ไหม ครั้งหนึ่งในไตรมาสแรกของปี 2541 น้องหลายคนตอบรับคำชวนมาร่วมรับประทานอาหารเย็นด้วยกัน ที่บางกอกคลับ ถนนสาทร ทุกคนได้พูดคุย แสดงความคิดเห็น และตอบคำถามของคุณนุกูล ประจวบเหมาะ อดีตผู้ว่าการธนาคารแห่งประเทศไทย (ธนาคารชาติ) ซึ่งตอนนั้นท่านทำหน้าที่ประธานคณะกรรมการศึกษาและเสนอแนะมาตรการเพิ่มประสิทธิภาพการบริหารจัดการระบบการเงินของประเทศ (ศปร.) ก่อนที่ทางคณะกรรมการจะนำเสนอรายงานต่อท่านรัฐมนตรีว่าการกระทรวงการคลัง เป็นรายงานลงวันที่ 31 มีนาคม 2541
ในวันนั้น บางคนที่อยู่ต่างประเทศถึงกับส่ง telex ฝากมากับเพื่อนๆ ความจริงใจและความใส่ใจของน้องๆ สร้างความประทับใจให้กับท่านผู้ว่าการมาก ทราบไหมว่าครั้งนั้นท่านผู้ว่าการนุกูลฯ บอกว่า ฝากอนาคตของธนาคารชาติไว้ในมือน้องๆ ได้
22ปีผ่านไป วันนี้น้องๆ เปลี่ยนจากพนักงานชั้นผู้น้อยมาเป็นพนักงานระดับบริหารกันหมดแล้ว ทุกคนที่อยู่ในธนาคารชาติกำลังเผชิญกับวิกฤติการณ์ใหม่แบบที่ไม่เคยมีมาก่อน ขอให้น้องๆ ทุกคนตั้งสติ ทำงานเต็มความสามารถ เรียนรู้สิ่งที่เคยผิดพลาด
หวังว่าน้องๆ จะไม่ทำให้พวกเราที่ทำเรื่อง ศปร. ผิดหวัง
มีบางอย่างที่อยากจะทบทวนให้เห็นมิติทางการเงินที่กำลังเผชิญในคราวนี้
1. มองย้อนหลัง นโยบายด้านการช่วยสถาบันการเงินในปี 2538 – 40 ผิดพลาดเพราะวินิจฉัยว่า “สภาพคล่อง” เป็นรากเหง้าของปัญหา ทั้งๆ ที่ปัญหาของบริษัทเงินทุนในเวลานั้น เป็นปัญหาไม่มีความสามารถจะชำระหนี้ได้ เมื่อมองต้นเหตุผิด มรรควิธีในการแก้ปัญหาก็พลาดเป้าอย่างรุนแรง ปัญหากลับบานปลายสุดคาดหมาย (ไม่นับเรื่องการแทรกแซงรักษาค่าเงินบาทไว้) และเมื่อเรื่องบานปลายไปแล้ว สิ่งผิดพลาดที่ตามมาคือ เราไม่ได้ออกแบบวิธีการให้สามารถช่วยลูกหนี้ดีที่ไปอยู่ในสถาบันการเงินที่ถูกปิดอย่างเหมาะสม ความบอบช้ำจึงสูงมาก แก้ปัญหาผิด ปัญหาไม่ได้แก้ แล้วยังเสียทั้งเงิน ทั้งเวลา อีกด้วย
คราวนี้ธนาคารชาติมองว่า ตลาดทุนไทยกำลังเผชิญกับปัญหา “สภาพคล่อง” และ เกรงไปว่าจะมีผลกระทบถึงธนาคารพาณิชย์ จึงจะเข้าไป bail out ตราสารหนี้ โดยให้ธนาคารพาณิชย์เข้ามาเป็นผู้รับความเสี่ยงบางส่วน แต่แท้จริงแล้ว ครั้งนี้เรามีปัญหา “สภาพคล่องในระบบเศรษฐกิจ” ทั้งหมด เพราะคนหยุดใช้จ่าย แม้แต่เครื่องบินก็จอดนิ่งอยู่ในสนามบินทั่วโลก กิจกรรมทางเศรษฐกิจทุกอย่างเข้าสู่ภาวะ “จำศีล” เงินหมุนเวียนร่อยหรอ คนมีเงินออมเลือกที่จะถือเงินสด (เงินฝากธนาคาร) แทนการลงทุนในตราสารต่างๆ
ปัญหาคราวนี้แปลกและใหญ่หลวงนัก ถ้าผิดคราวนี้ กู่ไม่กลับอีกจะเป็นยังไง
สิ่งที่ธนาคารชาติพึงทำในยามนี้ คือปล่อยเงินเข้าไปหล่อเลี้ยงระบบเศรษฐกิจให้มากขึ้น ซึ่งควรทำให้ตรงจุด และก็ทำได้ไม่ยาก (ดูข้อ 3) sector ไหนเจอผลกระทบรุนแรง แต่ว่ามีอนาคต ก็ควรให้แน่ใจว่ากิจการใน sector นั้นเข้าถึงเงินทุนเพื่อหล่อเลี้ยงตัวเองให้ผ่านพ้นห้วงเวลานี้ไปให้ได้ ในสมัยก่อนโน้น ธนาคารชาติคิดว่าควรปล่อยสินเชื่อเพื่อการส่งออก เราทำ rediscount ตั๋วส่งออกผ่านธนาคารพาณิชย์ ในอัตราดอกเบี้ยต่ำมาก แต่ครั้งนี้ก็คงต้องคิดวิธีการให้เข้ากับสมัย
ขอให้ชัดเจนกับสิ่งที่ต้องทำ และรับรู้ผลที่จะตามมา ทั้งความเสียหายทางการเงินที่รุนแรงสำหรับ “ประชาชน” และความน่าเชื่อถือของธนาคารกลาง
3. ในปี พ.ศ. 2544 เงินทุนของธนาคารชาติตามที่แสดงในงบการเงินของธนาคารชาติ ติดลบอยู่ 137,047 ล้านบาท ยังไม่นับหนี้ของกองทุนฟื้นฟูฯ ที่เข้าไปแก้ปัญหา “สภาพคล่อง” ตามข้อ 1. ข้างต้น อีกเป็นล้านล้านบาท ที่ให้กระทรวงการคลังชดใช้ ในตอนนั้น ผู้ว่าการธนาคารชาติยืนยันว่า ความมั่นคงของธนาคารกลางของประเทศอยู่ที่ต้องมีเงินกองทุนเป็นบวก จึงโน้มน้าวให้รัฐบาลออก พรก. โอนสินทรัพย์ในบัญชีสำรองพิเศษของประเทศ เข้าไปล้างขาดทุนสะสมให้ธนาคารชาติ เป็นเงิน 165,000 ล้านบาท ทำให้ปี พ.ศ. 2545 เงินกองทุนของธนาคารชาติกลับเป็นบวกอีกครั้ง ในจำนวน 39,845 ล้านบาท
แต่แล้วในเวลาเพียงไม่กี่ปี ธนาคารชาติก็สามารถทำตัวเลขขาดทุนเพิ่มขึ้นใหม่ได้ ทั้งๆ ที่ไม่มีวิกฤตใดๆ มองย้อนหลังไปแค่ 4 – 5 ปีที่เพิ่งผ่านมา ธนาคารชาติขาดทุนปีละ 7- 8 หมื่นล้านทุกปี ทุนของธนาคารติดลบเพิ่มขึ้นๆ จนกระทั่งเป็นติดลบ 1,170,420 ล้านบาท ตามงบการเงินปี 2561(เคยได้ยินว่าการขาดทุนเกิดจากการตีราคาอัตราแลกเปลี่ยน แต่งงว่าไม่ว่าอัตราแลกเปลี่ยนจะขึ้นหรือลงเทียบกับปีก่อน ธนาคารชาติก็ขาดทุน) และก็น่าแปลกใจที่ไม่มีผู้ว่าการคนใดออกมาเอะอะว่า กองทุนติดลบทำให้ธนาคารกลางไม่มั่นคง
ธนาคารชาติออกตราสารหนี้แบบต่างๆ มาดูดเงินออกจากตลาดเรื่อยมา จากใกล้ๆ สองแสนล้านบาทในปี 2546 เป็น 4,537,253 ล้านบาทในวันสิ้นปี พ.ศ. 2546 (ยังไม่นับการขายหลักทรัพย์โดยมีสัญญาซื้อคืนในปีเดียวกันนี้อีกกว่าห้าแสนล้านบาท) ทั้งหมดมีดอกเบี้ยที่ต้องจ่าย และดอกเบี้ยจ่ายในช่วงหลังก็มากกว่าดอกเบี้ยรับ
ธนาคารชาติไม่ได้บอกชัดเจนว่าทำไปทำไม แต่ปริมาณธุรกรรมของธนาคารชาติอยู่ในระดับที่คนไม่อ่านงบการเงินของธนาคารชาติคงคิดไม่ถึง น้องๆ ทำอะไรกัน ลอจิกตรงไหนผิดไปหรือเปล่า ถ้าในยามสงบขาดทุนขนาดนี้ ในยามวิกฤตเราจะไปทางไหนได้ อย่างมีความเป็นอิสระในตนเอง
3. สภาพตลาดตราสารหนี้ในปัจจุบัน
(1) มองความสำคัญเปรียบเทียบระหว่างตราสารหนี้กับสินเชื่อ ซึ่งรวมกันนับเป็นตลาดเครดิตภาคเอกชน ตราสารหนี้เอกชนคิดเป็นประมาณ 19% ของตลาดเครดิต ที่เหลือคือสินเชื่อจากสถาบันการเงินต่างๆ อีกข้อมูลหนึ่งคือ ตลาดตราสารหนี้มีผู้ออกตราสารมากู้เงินแค่ 200 กว่ารายเท่านั้น
(2) หลายๆ ปีมานี้ ธนาคารชาติช่วยให้ตลาดตราสารหนี้เติบโตเกินควร มีหุ้นระดับต่ำกว่าระดับ investment grade และเฉียดๆ คือ BBB- เพิ่มขึ้น และลงโทษทั้งผู้ฝากเงินและผู้กู้เงินจากสถาบันการเงิน นโยบายดอกเบี้ยของธนาคารชาติไม่ได้ส่งต่อถึงภาคเศรษฐกิจโดยรวม (ดูข้อ 6) เท่ากับว่าดูแลคนในระบบเศรษฐกิจไม่ทั่วถึง แล้วตอนนี้ยังลำเอียงเข้าข้างตลาดทุนโดยจะทุ่มเงินเข้าไปอุ้มอีก ทั้งๆ ที่ควรดูระบบเศรษฐกิจทั้งระบบเป็นหลัก

(3) ตลาดทุนเป็นปรอทวัดความเป็นไปของตลาดการการเงินที่ไวที่สุด โดยแสดงออกผ่าน liquidity risk premium เมื่อ yield ในตลาดตราสารหนี้กระโดด ก็เป็นสัญญานว่าเงินจำนวนหนึ่งออกจากตลาดนี้ ดังนั้นปัญหาที่ตลาดตราสารหนี้เป็นปลายเหตุ พฤติกรรมของ flight for liquidity and flight for quality น่าจะเป็นต้นเหตุ การแก้ที่ต้นเหตุน่าจะได้ผลตรงกว่า


(4) ตลาดทุนเป็นตลาดที่อ่อนไหวง่าย เพราะผู้ลงทุนรู้ดีว่าตราสารหนี้และหุ้นมีความเสี่ยงสูงกว่าการฝากเงินกับธนาคาร ถ้าอยากช่วยตลาดนี้ก็ทำเงียบๆ ถ้าอยากเปิดเผย ก็ออกมาแจกแจงข้อจริงว่าเกิดอะไร ที่ไหน เพราะอะไร แต่เมื่อเรียงหน้ากันออกมาบอกว่า “อย่าเป็นห่วงกองทุนรวม ทางการกำลังดูแล” คำปลอบใจเป็นสิ่งสุดท้ายที่นักลงทุนต้องการ เพราะแปลว่า “มีอะไรน่าเป็นห่วง” แน่ๆ บางคนที่ไม่เคยรู้เรื่องกองทุนรวมบางกองมีปัญหา ก็รู้จากการแถลงข่าวนั่นเอง
(5) ตลาดทุนมีตราสารอะไรซื้อขายกันบ้าง

State Agency Bond คือพันธบัตรธนาคารแห่งประเทศไทย
มองเลยภาคเอกชนออกไปก็จะเห็นว่าธนาคารชาติออกมากู้เงินไปประมาณเท่ากับหุ้นกู้เอกชนทั้งหมด ดังนั้น แค่ธนาคารชาติคืนเงินกู้ เงินก็จะไหลออกมาจากธนาคารกลางสู่ระบบเศรษฐกิจ โดยไม่ต้องทำอะไรอีก แล้วค่อยไปตามดูว่าอยากให้เงินไหลไปไหน จะต้องขุดคูคลองทะลวงจุดอุดตันตรงไหน ให้เงินหมุนเวียนได้ (ข้อ 5 )
การคืนเงินกู้ก่อนกำหนด ทำได้หลายแบบและทำได้ไม่ยาก เชื่อว่าคนทำเรื่องการเงินรู้อยู่แล้ว ทำตรงนี้ง่ายกว่าไหม
(6) ใครถือตราสารหนี้บ้าง และใครถือตราสารประเภทไหน


จากข้อมูลนี้ ชี้ให้เห็นว่าแต่ละองค์กรเลือกลงทุนต่างกัน ดังนั้นความเข้าใจอย่างถ่องแท้ว่า การตัดสินใจลงทุนหรือไม่ลงทุนในตราสารใดของแต่ละองค์กรเป็นเพราะเหตุใด ติดกฎกติกาหรือข้อจำกัดใดบ้าง จะช่วยให้ออกแบบวิธีแก้ปัญหาได้ดีขึ้น
อีกประการหนึ่ง ถ้าคิดจะชักชวนองค์กรต่างๆ มาร่วมทำงานกับธนาคารชาติ ก้าวสำคัญที่นำไปสู่การทำดีลให้สำเร็จจำเป็นต้องฟังให้เข้าใจปัญหาของอีกฝ่าย และคิดหาทางแก้ข้อติดขัดนั้นๆ และมองปัญหาจากมุมของอีกฝ่ายด้วย เช่น คนที่เป็นเจ้าของเงินจะพิจารณาว่าใครบริหาร ใครตัดสินใจใช้เงินของกองทุน
ในฐานะที่เคยบริหารกองทุนระยะยาว ที่เน้นลงทุนในตราสารหนี้ ขอบอกว่า risk perception ระหว่างการลงทุนเองกับให้ผู้อื่นบริหารจัดการจะแตกต่างกันประการหนึ่ง และอีกประการหนึ่งการร่วมทุนอีกรายหนึ่งหรือการร่วมลงขันกันเป็นกลุ่ม risk perception ก็แตกต่างออกไปอีก แน่นอนว่าทุกคนไม่อยากมีเรื่องกับธนาคารชาติซึ่งเป็นผู้พิมพ์ธนบัตร เป็นต้นธารของสภาพคล่องของประเทศ ถ้ากังวลใจก็คงไม่มีใครบอกตรงๆ แต่คงจะหาเหตุสร้างเงื่อนไขที่จะไม่ต้องเข้ามาร่วมมือด้วยอย่างนุ่มนวล จึงต้องมองให้ออกด้วยว่า ถ้าชวนแล้วไม่สำเร็จเป็นเพราะอะไรแน่ อาจจะเป็นเพราะไม่เข้าใจวิธีคิด ไม่เข้าใจข้อติดขัดของผู้จะมาร่วมลงทุนหรือเปล่า
(7) เมื่อตระหนกว่าตราสารหนี้ (หรือหุ้นกู้) ที่ครบจะไม่มีคนซื้อ เราต้องมองสองอย่างว่า
ก. หุ้นของใครครบ
ข. เงินที่ไม่ซื้อจะไปไหน

15 บริษัทแรกที่หุ้นกู้จะครบกำหนดในปี 2563 หน่วย: ล้านบาท

ตราสารหนี้ที่จะครบปีนี้ 71% เป็นของบริษัทที่ได้รับการจัดอันดับระดับ A ขึ้นไป (ยก 15 อันดับแรกมาแสดงไว้) ดังนั้นไม่น่ามีปัญหาการออกตราสารหนี้ใหม่เพื่อ roll over ยกเว้นการบินไทยที่ตราสารหนี้จะครบกำหนดจำนวน 9,085 ล้านบาท ไม่ควร roll over ได้จากเงินในตลาด เพราะอยู่ในระหว่าง restructure บริษัท ดังนั้นไม่น่าห่วงเรื่องกู้เงินไม่ได้
ในตลาดทุน ถ้าต้องการขายตราสารหนี้ให้ได้ก็ต้องมีผู้เชี่ยวชาญไปจัดการเพื่อ enhance credit ทำ ให้ความเสี่ยงของผู้ลงทุนลดลง ซึ่งทำได้หลากหลายวิธี แล้วเงินลงทุนก็จะเข้ามาเอง ซึ่งไม่เกี่ยวกับการเอาเงินของธนาคารชาติไปซื้อ ส่วนตราสารหนี้ที่อยู่ในระดับร่อแร่อยู่แล้ว เมื่อสภาพเศรษฐกิจมีปัญหา ใครก็ไม่กล้าลงทุน แต่อาจจะยังกล้าปล่อยสินเชื่อถ้ากิจการยังไปได้ ต้องคิดให้ทะลุว่า ถ้าจะเข้าไปช่วย เราช่วยใครหรืออะไรแน่
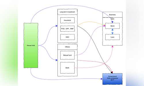
ทางด้านผู้ลงทุนที่ได้เงินคืนมาแต่ไม่ซื้อตราสารหนี้ต่อ ต้องมองให้ออกว่า ผู้ลงทุนจะเอาเงินไปไว้ที่ไหนได้บ้าง (ตามภาพหัวเรื่อง) หรือว่ามีความจำเป็นต้องเอาไปใช้จ่าย เมื่อเห็นชัดแล้วจีงออกแบบการหมุนเงินสู่ระบบต่อไป
4.ความเป็นไปได้ยากของกองทุนที่ธนาคารชาติตั้ง
ถ้าจะให้ธนาคารพาณิชย์ให้สินเชื่อเป็นคนแรก ทำไมต้องวกไปออกตราสารให้กองทุน ทั้งๆ ที่ตราสารหนี้กับสินเชื่อใช้สัญญาคนละแบบ คนละกฎหมาย
กรรมการ และผู้บริหารกองทุน มีหน้าที่ทำอะไรบ้าง รู้กันว่าความเสี่ยงสุดท้ายธนาคารพาณิชย์กับกระทรวงการคลังรับ แต่ในระหว่างกระบวนการ มีคนได้รายได้ไป ซึ่งถ้าจัดวิธีการช่วยเหลือแบบอื่น ลูกหนี้ก็จะประหยัดค่าใช้จ่ายได้
กรรมการ และผู้บริหารกองทุน มีหน้าที่ทำอะไรบ้าง รู้กันว่าความเสี่ยงสุดท้ายธนาคารพาณิชย์กับกระทรวงการคลังรับ แต่ในระหว่างกระบวนการ มีคนได้รายได้ไป ซึ่งถ้าจัดวิธีการช่วยเหลือแบบอื่น ลูกหนี้ก็จะประหยัดค่าใช้จ่ายได้
ด้วยเหตุเหล่านี้ 'กองทุน' ตาม พรก. น่าจะมีผลสามทางคือ
(1) ไม่มีใครมาใช้บริการ
(2) มีบางธนาคารเอาหนี้ร่อแร่จวนตก rating มากู้ แต่ในเมื่อกำหนดสัดส่วนเกรดบริษัทเอาไว้ ก็คงให้กู้ได้เพียงเล็กน้อย แต่ถ้าไม่กำหนดเกรดบริษัท วันหนึ่งธนาคารชาติอาจจะเจอคำถามว่าเอาเงินไปถลุงอย่างนี้ได้อย่างไร แบบที่เคยมีข้อถามจนต้องตั้ง ศปร. มาวิเคราะห์
(3) ดีลซับซ้อน ย้อนแย้ง มีขั้นตอนยุ่งยากมาก มักเกิดคำถามว่า ธนาคารชาติทำตามใบสั่งหรือเปล่า ทำไมจึงตั้งอกตั้งใจช่วยแต่ผู้ออกตราสารหนี้ ทำเพื่อช่วยใครเป็นการเฉพาะหรือเปล่า ซึ่งเจ้าหน้าที่ผู้ทำอาจจะไม่เฉลียวว่าคนคิดดีลมีวาระแอบแฝง แต่ถ้าพลาดคือธนาคารกลางพลาด เพราะแทนที่จะช่วยระบบกลับช่วยบริษัทแค่บางบริษัท
5. ข้อเสนอแนะ
(1) Facilitate เงินไปให้ถูก sector ถูกตัวลูกหนี้
ธนาคารชาติเป็นผู้กำกับดูแลธนาคารพาณิชย์ และธนาคารชาติเคยเชี่ยวชาญในการปล่อยสินเชื่อดอกเบี้ยต่ำ ผ่านธนาคารพาณิชย์ไปถึงผู้กู้ ควรทำแบบนั้นเพราะว่า ง่าย ชัดเจน ตรวจสอบได้ และ at arm’s length
ในกรณีนี้ทำดังนี้
ก. แบ่งเงิน 4 แสนล้านออกเป็นกองๆ แต่ละกองก็ให้เป็น matching fund ให้ ธนาคารพาณิชย์แต่ละแห่ง ไปบริหาร
ข. ธนาคารพาณิชย์จะให้เงินกู้แบบใดก็ได้
ค. ธนาคารพาณิชย์เลือกกิจการที่ดี ที่จะสามารถชำระหนี้ได้
ง. ธนาคารชาติอาจจะระบุกิจการที่ประสบปัญหาเฉพาะหน้าจริงๆ แต่กิจการเองยังไปได้เมื่อเศรษฐกิจกลับเปิดอีกครั้งหนึ่ง (และพึงระวังไม่ให้ใครเอาเงินทั้งก้อนไปให้รายเดียวกู้)
จ. ถ้าอยากขยายวงออกไป ก็แบ่งเงินในสี่แสนล้านนั้น ให้กิจการประกันชีวิต และสถาบันการเงินอื่นของรัฐไปบริหารด้วย
สิ่งที่เสนอมีเหตุผลดังนี้
ก. เงินไปได้ทั่วถึงกว่า
ข. ลูกหนี้หลากหลายกว่า ไม่ใช่เฉพาะคนที่เคยเข้าถึงตลาดทุนเท่านั้น
ค. รวดเร็ว จบการกู้ง่าย ไม่หลายขั้นตอน
ง. ต้นทุนต่อผู้กู้ ต่ำมาก
จ. ธนาคารพาณิชย์/ บริษัทประกัน/สถาบันการเงินเฉพาะกิจ ที่ร่วมโครงการใส่เงินเข้ามาในกองนี้ด้วยไม่น้อยกว่าครึ่งหนึ่ง ดังนั้นแต่ละแห่งจะดูแลเงินแบบร่วมหัวจมท้ายด้วยกันโดยไม่มี agency conflict ส่วนธนาคารชาติก็ตามดูอีกทอดหนึ่งในฐานะผู้ร่วมทุน
ฉ. เมื่อปิดกองก็จะประเมินได้ว่า กองไหนทำได้ดีเพียงใด ในประเด็นใด เป็นการแข่งกันเก่ง
(2) Facilitate regulation เพื่อให้เงินไหลไปได้คล่องตัว อุปสรรคอยู่ที่ไหนก็ไปแก้ที่นั่น เช่น
ก. ธนาคารพาณิชย์ติดเกณฑ์อะไรบ้าง เช่น ลงทุนถือเงินในกองทุนนี้ไม่ได้ หรือว่าให้กู้ติดซีลลิ่งลูกหนี้รายใหญ่ ติดเรื่องภาษี ฯลฯ ก็ไปหาทางยกเว้นเฉพาะกิจ
ข. กิจการประกันชีวิตติดกฎเกณฑ์อะไรบ้าง
ธนาคารชาติเป็นพี่ใหญ่ มีความรู้ความชำนาญในเรื่องการกำกับดูแลธนาคารพาณิชย์ ควรจะไปช่วยแก้ปัญหาข้อติดของกิจการประกันชีวิตที่ คปภ. ด้วย คปภ. ถนัดด้านการดูแลการออกกรมธรรม์ แต่ไม่ชำนาญด้านการกำหนดกติกาต้านการลงทุนเงินที่ได้มาจากกรมธรรม์ ในขณะที่กิจการประกันชีวิตเติบโตอย่างก้าวกระโดด เราไม่อาจจะเลยความสำคัญของกิจการประกันชีวิตได้แล้ว จึงควรเปิดให้บริษัทประกันชีวิตมีบทบาทสูงกว่านี้ได้ในตลาดสินเชื่อและการลงทุนอื่นๆ แทนที่จะจำกัดเพียงการลงทุนในตราสารหนี้เป็นหลัก เป็นที่รู้กันว่าการปล่อยสินเชื่ออาจจะมั่นคงกว่าการลงทุนแต่ในตราสารหนี้ บริษัทประกันมีศักยภาพที่จะทำได้ถ้าไม่ติดขัดกฎกติกาของ คปภ.
6. สรุปว่า ธนาคารชาติควรทำหน้าที่ของตัวเอง ทำแบบง่ายๆ มองออก ตรวจสอบง่าย และเป็นแบบที่ตัวเองถนัด
ที่ผ่านมา ธนาคารชาติไม่ประสบความสำเร็จในการดูแลเรื่องการส่งต่อของนโยบายดอกเบี้ย จนกระทั่งตลาดตราสารหนี้บูมเกิน เพราะดอกเบี้ยนโยบายลดลงมากมายเพียงใด มีแต่ทำให้ดอกเบี้ยเงินฝากลดลง แต่ไม่กระเทือนไปถึงดอกเบี้ยเงินกู้ทั่วไป ดูได้จาก MLR ที่ยังสูง จึงเกิดช่องว่างระหว่างดอกเบี้ยเงินฝากที่ต่ำเตี้ย กับ MLR ที่สูงลิ่ว ผู้ฝากกับผู้กู้บางรายจึงหาประโยชน์ตรงระหว่างกลาง โดยไม่ทันคิดเรื่องสภาพคล่องอาจเปลี่ยนทิศตามปกติของตลาดทุน


เพราะฉะนั้น ตอนนี้ไม่ควรเข้าไปกอบกู้ตลาดทุน แต่ควรพยายามเพิ่มขึ้นที่จะหาทางลดดอกเบี้ยเงินกู้ที่ธนาคารพาณิชย์ เพราะลูกหนี้ก็ไม่มีรายได้ (ตามข้อ 1) วิธีการต้องดีพอ ไม่ใช่อยู่ๆ ก็สั่งธนาคารพาณิชย์ลดเฉยๆ
การ subsidize ดอกเบี้ยเงินกู้จริงๆ แรงๆ ในยามเศรษฐกิจหยุด จะเพิ่มเวลาให้ธุรกิจที่มีอนาคตได้หายใจ เมื่อเศรษฐกิจของเราฟื้นตัว เราก็จะทะยานไปข้างหน้าได้อย่างแข็งแรง
รายละเอียดวิธีการจะเป็นอย่างไร ปล่อยให้น้องๆ คิดนะ
หวังว่าที่เขียนมานี้จะช่วยเปิดมุมมองเพื่อหาทางออกที่ practical ให้น้องๆ วิธีคิดของ ดร. ป๋วย อึ๊งภากรณ์ อดีตผู้ว่าการคือ “ให้พวกเราคนแบงก์ชาติออกไปช่วยข้างนอก เพื่อเป็นแนวป้องกันไม่ให้เกิดปัญหาที่ในที่สุดก็จะมาถึงเรา” ที่ท่านสอนและทำไว้นั้น ไม่เคยให้ธนาคารชาติออกไปต่อสู้วิกฤตนอกขอบเขตอำนาจหน้าที่ ไม่เคยสอนให้ทุ่มเงิน แต่สอนให้กันดีกว่าแก้โดยการสร้างสถาบัน สร้างกลไกต่างๆ ที่จะทำงานอย่างมีประสิทธิภาพ
มีผู้ยกตัวอย่างอเมริกันและอังกฤษว่าทำนโยบายการเงินอย่างนั้นอย่างนี้ อย่าลืมว่า ในเรื่อง COVID-19 คนตายมากในสองประเทศนั้นประการหนึ่ง อีกประการหนึ่งในบริบทสังคมและบริบทการเงินที่แตกต่างกัน นโยบายลอกกันไม่ได้ นี่เป็นสิ่งที่พี่ได้เรียนรู้มาตลอดเวลาที่ทำงานในธนาคารชาติ ธนาคารชาติของเราทำอะไรที่ผาดแผลง แปลกใหม่ได้ และเราก็เคยทำมาแล้วทั้งในยามปกติและยามฉุกเฉิน แต่ต้องทำอย่างเป็นตัวของตัวเอง อย่างคนรู้จริงในสิ่งที่ทำ และทำในสิ่งที่ถนัด
ขอร้องว่า ขอให้คิดให้ดี คิดให้เร็ว ทำอย่างเร่งด่วน แต่ไม่ใช่ทำผิดทิศแล้วนึกเอาเองว่าทำแล้ว ทั้งๆ ที่ทำไปก็ไม่ได้แก้ที่สมุฎฐาน เสียทั้งเวลา เสียทั้งเงิน และมิหนำซ้ำทำให้ปัญหาลุกลามใหญ่โตขึ้นไปอีก
อีกประการหนึ่ง อะไรที่ทำแล้วเปิดช่องให้มีข้อครหาว่าคอรัปชั่น หรือถูกใช้เป็นเครื่องมือให้คนอื่นนำไปใช้ในทางมิชอบ จะเปลืองตัวและเสียชื่อของธนาคารกลาง ไม่ควรทำ จะได้ไม่ต้องมี ศปร. หรือกรรมการอะไรทำนองนั้นอีกหลังจากวิกฤตคราวนี้ ขอให้น้องทุกคนตั้งสติ เปิดใจฟัง แล้วใช้ปัญญาวินิจฉัยหาทางแก้ปัญหาที่ต้นตอ แม้จะมีอุปสรรคทางความคิดจากรอบด้าน ก็ขอให้มั่นคง เพื่อรักษาจิตวิญญาณธนาคารกลางที่รับผิดชอบต่อสังคมเอาไว้ แบบที่ว่าเมื่อมองย้อนกลับไปก็ยังเคารพตนเองได้
นวพร เรืองสกุล 15 เม.ย. 2563
ขอบคุณ 'ฮุ่ยอิ๋น' ผู้หาและจัดทำข้อมูล
ข้อมูลมาจาก website ต่อไปนี้: Thai BMA, AIMC, BOT, คปภ, GPF, SSO
ที่มา: https://thaidialogue.wordpress.com/2020/04/15/to-bank-of-thailand-staff/
# กดคลิก ติดตาม ส่งแชร์ข่าวอิศรา ได้ที่นี่ https://www.facebook.com/isranewsfanpage/

Isranews Agency | สำนักข่าวอิศรา